QCI stands for QoS Class Identifier. This is a special indentifier defining the quality of packet communication provided by LTE. The QoS concept as used in LTE networks is class-based, where each bearer type is assigned one QoS Class Identifier (QCI) by the network. The QCI is a scalar that is used within the access network (namely the eNodeB) as a reference to node specific parameters that control packet forwarding treatment, for example scheduling weight, admission thresholds and link-layer protocol configuration.
The QCI is also mapped to transport network layer Layer parameters in the relevant Evolved Packet Core (EPC) core network nodes (for example, the PDN Gateway (P-GW),Mobility Management Entity (MME) and Policy and Charging Rules Function (PCRF) ), by preconfigured QCI to Differentiated Services Code Point (DSCP) mapping. According to 3GPP TS 23.203, 13 QCI values are standardized and associated with QCI characteristics, in term of packet forwarding treatment that the bearer traffic receives edge-to-edge between the UE and the P-GW. Scheduling priority, packet delay budget and packet error loss rate are the set of characteristics defined by the 3GPP standard and they should be understood as guidelines for the pre-configuration of node specific parameters to ensure that applications/services mapped to a given QCI receive the same level of QoS in multi-vendor environments as well as in roaming scenarios. The QCI characteristics are not signalled on any interface.
(Table from TS 23.203)
Note : GBR stands for Guaranteed Bit Rate
The specific QCI value is allocated for each UE and is informed to UE via 'Activate EPS bearer context request' message.
There are two types of EPS bearers: default and dedicated. In the LTE network, the EPS bearer QoS is controlled using the following LTE QoS parameters:
▶ Resource Type: GBR or Non-GBR
▶ QoS Parameters
- QCI
- ARP
- GBR
- MBR
- APN-AMBR
- UE-AMBR
Every EPS bearer must have QI and ARP defined. The QCI is particularly important because it serves as reference in determining QoS level for each EPS bearer. In case of bandwidth (bit rate), GBR and MBR are defined only in GBR type EPS bearers, whereas AMBR (APN-AMBR and UE-AMBR) is defined only in Non-GBR type EPS bearers.
Below, we will explain the LTE QoS parameters one by one.
Resource Type = GBR (Guaranteed Bit Rate)
For an EPS bearer, having a GBR resource type means the bandwidth of the bearer is guaranteed. Obviously, a GBR type EPS bearer has a "guaranteed bit rate" associated (GBR will be further explained below) as one of its QoS parameters. Only a dedicated EPS bearer can be a GBR type bearer and no default EPS bearer can be GBR type. The QCI of a GBR type EPS bearer can range from 1 to 4.
Resource Type = Non-GBR
For an EPS bearer, having a non-GBR resource type means that the bearer is a best effort type bearer and its bandwidth is not guaranteed. A default EPS bearer is always a Non-GBR bearer, whereas a dedicated EPS bearer can be either GBR or non-GBR. The QCI of a non-GBR type EPS bearer can range from 5 to 9.
QCI (QoS Class Identifier)
QCI, in an integer from 1 to 9, indicates nine different QoS performance characteristics of each IP packet. QCI values are standardized to reference specific QoS characteristics, and each QCI contains standardized performance characteristics (values), such as resource type (GBR or non-GBR), priority (1~9), Packet Delay Budget (allowed packet delay shown in values ranging from 50 ms to 300 ms), Packet Error Loss Rate (allowed packet loss shown in values from 10-2 to 10-6. For more specific values, search on Google for "3GPP TS 23.203" and see Table 6.1.7 in the document. For example, QCI 1 and 9 are defined as follows:
QCI = 1
: Resource Type = GBR, Priority = 2, Packet Delay Budget = 100ms, Packet Error Loss Rate = 10-2 , Example Service = Voice
QCI = 9
: Resource Type = Non-GBR, Priority = 9, Packet Delay Budget = 300ms, Packet Error Loss Rate = 10-6, Example Service = Internet
QoS to be guaranteed for an EPS bearer or SDF varies depending on the QCI values specified.
QCI, though a single integer, represents node-specific parameters that give the details of how an LTE node handles packet forwarding (e.g. scheduling weights, admission thresholds, queue thresholds, link layer protocol configuration, etc). Network operators have their LTE nodes pre-configured to handle packet forwarding according to the QCI value.
By pre-defining the performance characteristics of each QCI value and having them standardized, the network operators can ensure the same minimum level QoS required by the LTE standards is provided to different services/applications used in an LTE network consisting of various nodes from multi-vendors.
QCI values seem to be mostly used by eNBs in controlling the priority of packets delivered over radio links. That's because practically it is not easy for S-GW or P-GW, in a wired link, to process packets and also forward them based on the QCI characteristics all at the same time (As you may know, a Cisco or Juniper router would not care about delay or error loss rate when it processes QoS of packets. It would merely decide which packet to send first through scheduling (WFQ, DWRR, SPQ, etc.) based on the priority of the packets (802.1p/DSCP/MPLS EXP)).
ARP (Allocation and Retention Priority)
When a new EPS bearer is needed in an LTE network with insufficient resources, an LTE entity (e.g. P-GW, S-GW or eNB) decides, based on ARP (an integer ranging from 1 to 15, with 1 being the highest level of priority), whether to:
- remove the existing EPS bearer and create a new one (e.g. removing an EPS bearer with low priority ARP to create one with high priority ARP); or
- refuse to create a new one.
So, the ARP is considered only when deciding whether to create a new EPS bearer or not. Once a new bearer is created and packets are delivered through it, the ARP does not affect the priority of the delivered packet, and thus the network node/entity forwards the packets regardless of their ARP values.
One of the most representative examples of using the ARP is an emergency VoIP call. So, an existing EPS bearer can be removed if a new one is required for a emergency 119 (911 in US, 112 in EC, etc) VoIP call.
GBR (UL/DL)
This parameter is used for a GBR type bearer, and indicates the bandwidth (bit rate) to be guaranteed by the LTE network. It is not applied to a non-GBR bearer with no guaranteed bandwidth (UL is for uplink traffic and DL is for downlink traffic).
MBR (UL/DL)
MBR is used for a GBR type bearer, and indicates the maximum bit rate allowed in the LTE network. Any packets arriving at the bearer after the specified MBR is exceeded will be discarded.
APN-AMBR (UL/DL)
As you read the foregoing paragraph, you may wonder why a non-GBR type bearer does not have a "bandwidth limit"? In case of non-GBR bearers, it is the total bandwidth of all the non-GBR EPS bearers in a PDN that is limited, not the individual bandwidth of each bearer. And this restriction is controlled by APN-AMBR (UL/DL). As seen in the figure above, there are two non-GBR EPS bearers, and their maximum bandwidths are specified by the APN-AMBR (UL/DL). This parameter is applied at UE (for UL traffic only) and P-GW (for both DL and UL traffic).
UE-AMBR (UL/DL)
In the figure above, APN-AMBR and UE-AMBR look the same. But, please take a look at the one below.
A UE can be connected to more than one PDN (e.g. PDN 1 for Internet, PDN 2 for VoIP using IMS, etc.) and it has one unique IP address for each of its all PDN connections. Here, UE-AMBR (UL/DL) indicates the maximum bandwidth allowed for all the non-GBR EPS bearers associated to the UE no matter how many PDN connections the UE has. Other PDNs are connected through other P-GWs, this parameter is applied by eNBs only.
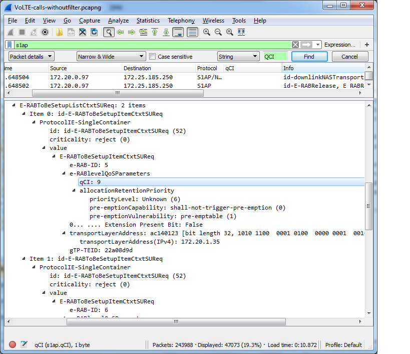
Sample wireshark log of configuring QCI 9:
Sample wireshark log of configuring QCI 9:

No comments:
Post a Comment